Iconics Suite - Using Clone Dynamic with Smart Symbols [Iconics syntax]

This article show special syntax that have to be use in Smart Symbol to use it with Clone Dynamic

This article focus on non "zero" base asset name - we will use the asset that their numbering starts from "1"
Prepare Assets
- prepare assets as on the illustration below
Create Smart Symbol
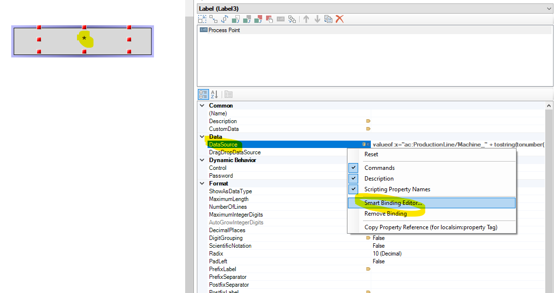
- create simple Smart Symbol contains only rectangle and Process Point with one Smart Property : AssetPath (StringDataSource)
Use Clone Dynamic
- put your Smar Symbol in the stack panel and add Clone Dynamic function to you symbol
- configure instantiation base on the asset count
- syntax is more complex cause we will show how to increment in Clone Dynamic starting from 1 not from 0
- Exact syntax in Expression editor:
- configure expression for binded dataSource of Process Point

You can find the sample display in attached file
Related Articles
Iconics Suite - Expressions syntax [Iconics Syntax]
This articles contains a lot of practical examples of expression syntaxes Strings Enclosed in " " - "Lorem ipsum dolor sit amet" - " as normal character only when string enclosed with $" "$ - $"Text with " " inside"$ Combining text and numbers with ...
Iconics Suite - Question mark tags (Current etc.)
This article show the list and usage of ?Current tags and rest of special syntax tags with question mark on beginning of the tag ?Current tags The Security Server exposes several points that expose information about the user, who is currently logged ...
Iconics Suite - dynamic data sources using Global Aliases
This article explains how to use the Global Aliasing functionality in GENESIS64 to dynamically connect data from multiple sources to GraphWorX visualization controls. This functionality can be very useful in applications where the same types of ...
Iconics Suite - Universal sample Display to present Hyper Historian data
This article contains sample GraphWorX Display which can be used with any Iconics project that use Hyper Historian. This sample let you display Hyper Historian data for any actual Hyper Historian tag in your project. Sample display view Sample ...
Iconics Suite - Dynamic tag - Always on scan / Scan rate option explanation
This article explains when and how to use "Always on scan" option for Dynamic Tag What's Always On Scan option for? You can configure the Dynamic tag with option Always on scan. If the Always on scan option is checked then the interval of ...